微服务编排 conductor_一个Netflix开发的微服务编排引擎,支持可视化工作流定义...
Netflix内容平台工程团队支撑了许多业务,这些业务流程由微服务任务异步驱动的。 其中一些任务是持续数天的长期进程。 这些进程在为全球观众提供字幕方面发挥着至关重要的作用。比如:Studio合作伙伴内容集成来自合作伙伴的基于IMF的内容集成在Netflix中设置新标题接收内容,编码和部署到CDN传统做法中,这些进程是临时编排的,使用pub/sub 组合起来,直接进行REST调用,并使用数据库来管
Netflix内容平台工程团队支撑了许多业务,这些业务流程由微服务任务异步驱动的。 其中一些任务是持续数天的长期进程。 这些进程在为全球观众提供字幕方面发挥着至关重要的作用。
比如:
- Studio合作伙伴内容集成
- 来自合作伙伴的基于IMF的内容集成
- 在Netflix中设置新标题
- 接收内容,编码和部署到CDN
传统做法中,这些进程是临时编排的,使用pub/sub 组合起来,直接进行REST调用,并使用数据库来管理状态。 然而,随着微服务数量和流程复杂性的增加,如果没有中央协调器,就无法了解这些分布式工作流(workflow)。
我们将Conductor“作为编排引擎”构建,以满足以下需求,在应用程序中消除了模板,并提供反应流:
- 使用基于JSON DSL 的蓝图定义执行流程。
- 跟踪和管理工作流。
- 能够暂停,恢复和重新启动进程。
- 用户界面可视化处理流程。
- 能够在需要时同步处理所有任务。
- 能够扩展到数百万个并发运行的流程。
- 由客户端提取出来的的队列服务支持。
- 能够通过HTTP或其他方式操作,例如GRPC。
Conductor旨在满足上述需求,现在已在Netflix使用了将近一年。 迄今为止,它调度超过260万个工作流,从简单的线性工作流到运行多天的非常复杂的动态工作流。
如今Conductor已经开源,我们希望Conductor可以服务于有类似需求的场景,并提升其能力。 你可以在此处找到Conductor的开发人员文档。
为什么不进行点对点编排?
随着业务需求和复杂性的增长,使用点对点任务编排会难以扩展。 发布/订阅模型适用于最简单的流程,也有一些问题:
- 流程分散在多个应用程序的代码中
- 通常围绕输入/输出,SLA等存在紧密耦合和假设,PUB/SUB难以适应不断变化的需求
- 几乎没有办法系统地回答“设置电影还有什么没完成”?
为什么是微服务?
在微服务领域,许多业务流程自动化都是通过协调服务来实现的。 Conductor支持跨服务的协调,同时提供交互式控制和可视性。 能够跨进行微服务协调,有助于我们利用现有服务构建新流程或更新现有流程,从而非常快速地普及Conductor。
架构总览
引擎的核心是状态机服务,即Decider服务。 当工作流事件发生时(例如任务完成,失败等),Decider将工作流蓝图与工作流的当前状态相匹配,识别下一个状态,并安排适当的任务,或更新工作流的状态。
Decider与分布式队列一起使用来管理计划任务。我们使用dyno-queues作为分布式延迟队列,dyno-queues使用dynomite作为K-V存储。该队列已于今年早些时候开源,欲知详情请看这里。
Task Worker实现
task由worker应用程序实现,其通过API层进行通信。 woker实现了可由流程引擎调用的REST接口,或者通过定期检查挂起任务的状态来达到此目的。 Worker实际上是幂等的无状态函数。 轮询模型允许处理worker的压力,并在可能的情况下根据队列深度支持自动伸缩。 Conductor提供API以检查worker的工作负载大小。
API层
API通过HTTP公开 - 使用HTTP可以轻松地与不同客户端集成。 添加其他协议(例如gRPC)也是很简单的。
存储
我们使用Dynomite作为存储引擎,并使用Elasticsearch来索引执行流程。 存储API是可插拔的,可以适用于各种存储系统,包括传统的RDBMS或Apache Cassandra。
关键概念
工作流定义
使用基于JSON的DSL定义工作流。 工作流蓝图定义了一系列需要执行的任务。 每个任务是控制任务(例如,fork,join,决策,子工作流等)或worker任务(译者注:提供具体的数据处理功能)。 工作流定义支持版本,可以灵活地管理升级和迁移。
工作流定义概述:
{
"name": "workflow_name",
"description": "Description of workflow",
"version": 1,
"tasks": [
{
"name": "name_of_task",
"taskReferenceName": "ref_name_unique_within_blueprint",
"inputParameters": {
"movieId": "${workflow.input.movieId}",
"url": "${workflow.input.fileLocation}"
},
"type": "SIMPLE",
... (any other task specific parameters)
},
{}
...
],
"outputParameters": {
"encoded_url": "${encode.output.location}"
}
}
任务定义
每个任务的行为都由其模板控制。 任务定义为每个任务提供控制参数,例如超时,重试策略等。任务既可以是由应用程序实现的worker任务,也可以是由编排服务执行的系统任务。 Conductor提供一些开箱即用的系统任务,例如Decision,Fork,Join,Sub Workflows,并且允许加入自定义系统任务的SPI。我们已经添加了对HTTP任务的支持,这有助于调用REST服务。
任务定义:
{
"name": "encode_task",
"retryCount": 3,
"timeoutSeconds": 1200,
"inputKeys": [
"sourceRequestId",
"qcElementType"
],
"outputKeys": [
"state",
"skipped",
"result"
],
"timeoutPolicy": "TIME_OUT_WF",
"retryLogic": "FIXED",
"retryDelaySeconds": 600,
"responseTimeoutSeconds": 3600
}
输入输出
任务的输入是一种映射,其作为工作流实例化的一部分或某些其他任务的输出。 允许将来自工作流或其他任务的输入/输出作为随后执行的任务的输入。 例如,可以将编码任务的输出作为输入提供给发布任务以部署到CDN。
任务输入定义:
{
"name": "name_of_task",
"taskReferenceName": "ref_name_unique_within_blueprint",
"inputParameters": {
"movieId": "${workflow.input.movieId}",
"url": "${workflow.input.fileLocation}"
},
"type": "SIMPLE"
}
具体例子
这里总共有3个worker任务和一个控制任务:
- 内容检查:检查输入文件是否正确/完整
- 编码:生成视频编码
- 发布:发布到CDN
这三个任务由不同的worker实现,这些worker使用任务API轮询待处理的任务。 这些任务是幂等任务,worker根据给予任务的输入进行操作,执行处理流程并更新状态。
在完成每个任务时,Decider会根据蓝图(对应于工作流实例的版本)评估工作流实例的状态,并标识要调度的下一组任务,或者在完成所有任务后标记工作流为完成。
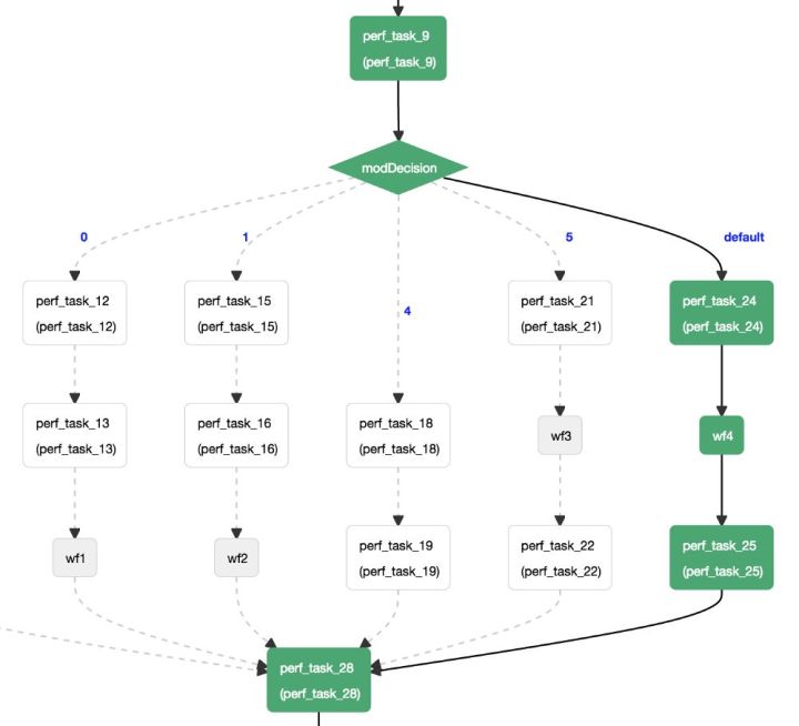
UI
UI是监视和排除工作流程执行故障的主要手段。 通过基于各种参数(包括输入/输出参数)的搜索,UI实现了处理流程的可视化,并提供蓝图和其采取的执行路径的可视化表示,以更好地理解流程执行的过程。 对于每个工作流实例,UI提供每个任务执行的详细信息,并提供以下详细信息:
- 任务调度的时间戳,worker接收并完成任务的时间戳。
- 如果任务失败,失败的原因是什么。
- 重试次数
- 执行任务的主机。
- 任务的输入和输出。
以下是UI展示:
其他方案
AMAZON SWF
早期我们使用过AWS SWF。 然而考虑到SWF的一些限制,我们选择构建Conductor:
- 需要基于蓝图的编排,而不是SWF要求的编程决策。
- 用于工作流的可视化UI。
- 更需要同步API(而不是纯粹基于消息的方式)
- 需要为工作流和任务索引输入和输出,以及基于此索引的搜索工作流的能力。
- 需要维护一个单独的数据存储来保存工作流事件以从故障,搜索等中恢复。
Amazon Step Function
最近宣布的AWS Step Functions添加了一些我们在编排引擎中需要的功能。 Conductor有可能采用states语言(译者注:这也是一种基于Json的用于描述状态机的语言)来定义工作流程。
统计数据
以下是我们一年多来在生产环境运行Conductor的统计数据。 内容平台工程中使用这些工作流来支持内容获取和编码等工作。
未来功能
- 支持AWS Lambda(或类似)功能,作为serverless 任务。
- 与容器编排框架更紧密的集成,允许worker实例自动扩展。
- 记录每个任务的执行数据,有助于故障排除。
- 能够从UI创建和管理工作流蓝图。
- 支持states语言。
更多推荐


所有评论(0)